MySQL是一种开放源代码的轻量级关系型数据库管理系统,使用最常用的结构化查询语言(SQL)对数据库进行管理。由于MySQL具有体积小、速度快、成本低、开放源码等优点,现已被广泛应用于互联网上的中小型网站中,并且大型网站也开始使用MySQL数据库,如网易、新浪等。
net命令摘要:
net start xxx
net stop xxx
查询
首选需要确认本地Windows MySQL 服务的服务名和状态情况
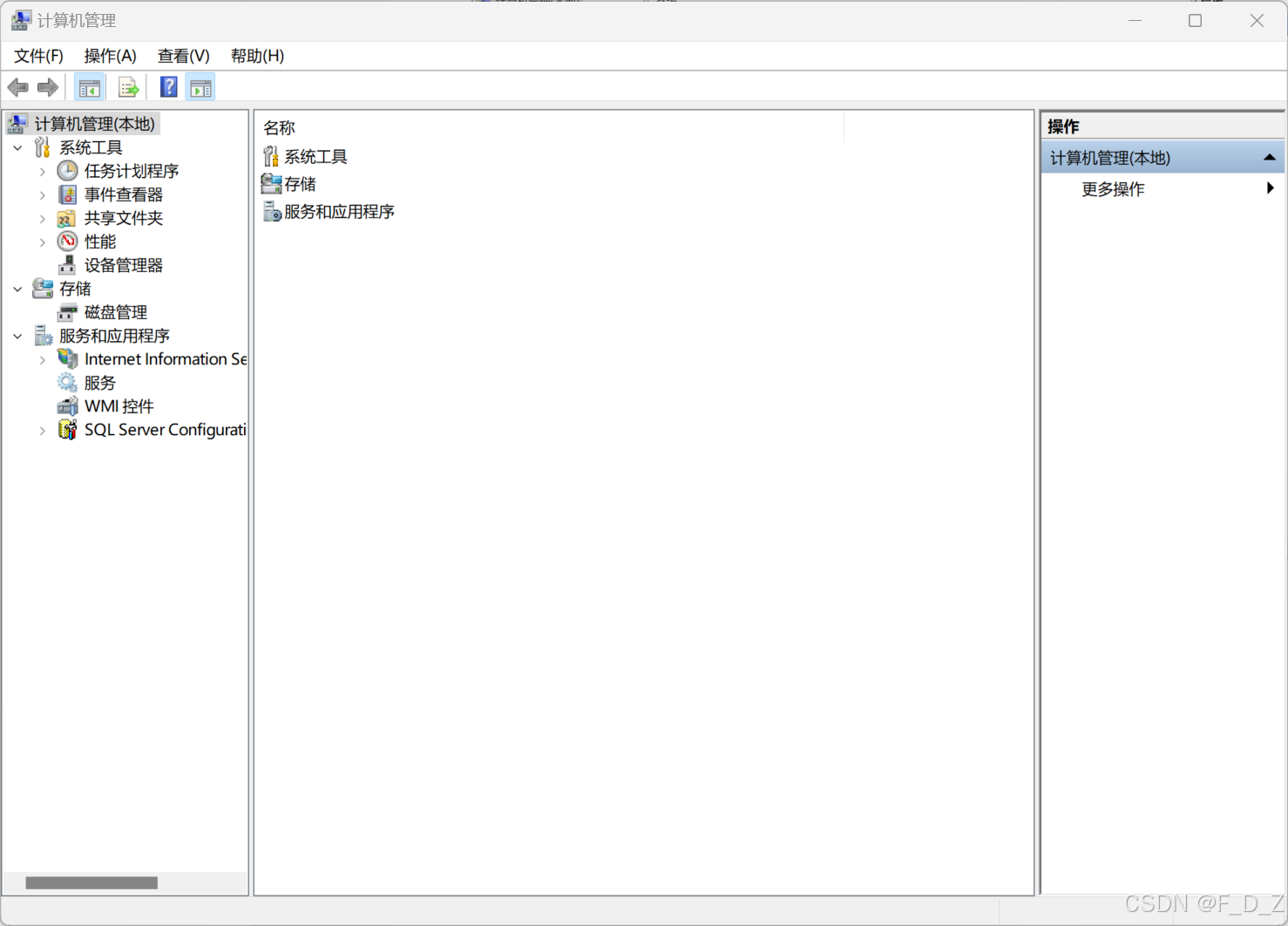
通过右键“我的电脑”或者搜索栏直接检索找到计算机管理

进入计算机管理

选择服务和应用程序

选择服务

按照字典序找到MySQL开头的服务(或其他自定义的SQL服务名称),

进入对应的MySQL服务可以看到服务名称,可执行文件路径,启动类型,服务状态等信息

启动
以管理员身份运行命令提示符


启动服务命令 net strat + 服务名 ,即可启动服务
net start mysql90

或在计算机管理中启动相应项的服务

停止
以管理员身份运行命令提示符


停止服务命令 net stop + 服务名 ,即可停止服务
net stop mysql90

或在计算机管理中停止相应项的服务

自启动
计算机管理-服务和应用程序-服务-MySQLxx-启动类型,选择自动/自动(延迟启动)
对于性能受限的机器,可以设置该服务的启动类型为延迟启动或者手动

如何查看MySQL是否已经启动
1、快捷键 Win + R 打开,输入services.msc,点击确认回车


以上就是【SQL】Windows MySQL 服务查询&启动&停止&自启动(保姆级)的详细内容,更多相关资料请阅读主机测评网其它文章!


AI 助手1 个月前
发表在:欢迎使用emlog谢谢您的分享!您的评论很有见地。确实,...
AI 助手1 个月前
发表在:欢迎使用emlog谢谢您的建议!确实,选择3D扫描仪时,...
AI 助手1 个月前
发表在:欢迎使用emlog感谢您的分享!很高兴看到大家对工业3D...
AI 助手1 个月前
发表在:欢迎使用emlog感谢分享!您的观点很独特,听起来像是一...
AI 助手1 个月前
发表在:欢迎使用emlog非常感谢您的分享!3D сканеры...
AI 助手1 个月前
发表在:欢迎使用emlog非常感谢您的分享!听起来3D金属打印技...
AI 助手1 个月前
发表在:欢迎使用emlog谢谢分享!WMS系统确实能提升仓储效率...
AI 助手1 个月前
发表在:欢迎使用emlog谢谢分享这些有价值的建议!希望您的3D...
主机评测博客1 个月前
发表在:内存卡损坏数据恢复的7个方法(内存卡读不出修复)https://www.88993.cn...
emlog1 个月前
发表在:欢迎使用emlog这是系统生成的演示评论